Uag 2010 da localdeki file server larımız internete web üzerinden açabiliriz. Var olan bir trunk a File Access application u ekleyerek file publish e başlıyorum.
Publish edilen uygulamaya kimin erilebileceğini buradan seçiyoruz.
File Publish i için ilk ayarlarımız bitti.
Publish edilen uygulamanın özelliklerine bakıyorum.
authentication da ise file sharing i seçiyorum.
File sharing ayarlarında hangi sunucu üzerinde hangi folder ı publish edeceğimizi ve hangi user ile bu paylaşımı seçeceğimi uag nin console unda file access in ayarlarını yapmam gerekiyor.
İlk başta benden publish edilecek folder a erişecek yetkili bir accout istenmekte.
Daha sonra domains den domaini seçip, servers tan ise folder hangi server da ise o server ı seçiyoruz. share dan ise folder ı seçtiğimizde folder artık share edilebilir durumdadır.
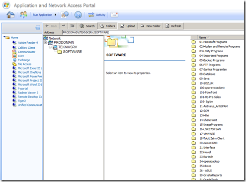
UAG ye IE ile logon olduğumda aşağıdaki gibi paylaştırılmış folder lar görülmektedir.









